ipConvOPC is a universal protocol converter for Windows operating systems* and is used for coupling different protocols. Based on ipConv, ipConvOPC basically offers the same functionalities.
For conversion with ipConvOPC, established standard protocols are available for flexible use on existing hardware. ipConvOPC additionally supports the integration of Serial Device Servers if the hardware does not provide the necessary interfaces for communication via serial protocols.
The following interfaces from the OPC family are offered particularly:
ipConvOPC is offered as a pure software version.
Bundled with the software we offer a service package that includes the following items:
Please visit the ipConvOPC Use Cases for some practical examples.
*) The following Windows operating systems are supported:
Windows Server 2003, Windows Vista, Windows 7, Windows Server 2008 (R2), Windows 8, Windows 8.1, Windows Server 2012 (R2), Windows 10, Windows Server 2016, Windows Server 2019, Windows Server 2022, Windows 11, Windows Server 2025
ipConvOPC can also be used in a Windows guest system in a virtual machine such as Hyper-V, VirtualBox and VMware if the required interfaces are available and the USB dongle can be passed through accordingly. Optionally ipConvOPC is also available with a soft license, which does not require a dongle.
System configuration is completely executed in a web browser. No other special configuration tools are required, a normal notebook with a network interface card and web browser are all that is needed.
ipConv in its current version 4 enables encrypted communication between web server and browser via the HTTPS protocol.
The main menu provides access to all relevant functions of ipConv, showing the overall system status at a glance.
The following functions are available:
This is an example configuration of a protocol stack (here IEC 60870-5-101, Master). All parameters are shown with their configured values, relevant measurement units, and short descriptions.
A parameter value can be changed by clicking on the parameter name. A detailed description is also shown, if available. The entered value is checked for the permissible value range, or a drop down list offers a pre-selection of permissible values.
Only relevant parameters are displayed, for instance, if the link layer type is set to "unbalanced", only the corresponding parameters are shown.
ipConv enables fast and efficient processing of large volumes of data points by allowing data import from tables. These tables are based on templates and may be processed with various spreadsheet programs, such as Microsoft Excel. The extended use of formulae minimizes the data volume, substantially reducing the number of errors.
With protocol converters it is essential that the state of all interfaces can be determined at a glance. This is all the more important, if the available personnel at the facility does not have particular knowledge of the system.
The diagnostic data can be accessed with the DIAGNOSTICS button in the main menu. The most important information is provided subdivided and in plain text with time stamps. Colored highlights indicate whether a state is OK or not.
You can configure the type of information, descriptions and colors.
Plain messages, measured values, and also control commands, such as a button for initiating a general poll, can be shown.
With all communication applications, it is always essential to know which data is transmitted via the protocol and how the data is converted from one protocol to another. And it is even more important when problems occur with transmission. ipConv features logging and archiving functions for all data traffic.
ipConv allows you to keep track of the system state and information flow inside the converter by recording and archiving all information passing through a module for a given time period. This data can be recorded:
The range of data recorded is defined by the logging level. This can be changed dynamically (at runtime) or statically (in the configuration) for each module.
The logging level defines the representation format for the sent or received information. Data can be represented either in hexadecimal code or in decoded, symbolic form or both. This example shows the content of a logfile generated from an IEC 60870-5-101, Master protocol stack.
Data is stored directly in the easy to read ASCII format. Logfiles can be displayed, searched, or downloaded for offline diagnosis via the web interface.
All recorded data is archived cyclically, enabling you to keep track of communication over a period of days or even weeks (depending on the data volume).
29.01.20 11:38:15 IECAppl3 communication with link layer established !
29.01.20 11:38:15 cid=1 open !
29.01.20 11:38:15 cid=3 open !
29.01.20 11:38:15 cid=4 open !
29.01.20 11:38:15 cid=1 connected !
29.01.20 11:38:15 CA=1: starting GI ...
(2): << 15.473 [1] C_IC_NA_1 SQ=0 NUM=1 T=0 P/N=0 CT=<act> ORG=<0> CA=<65535>
0: QOI=<14>
29.01.20 11:38:15 CA=2: starting GI ...
(2): >> 15.526 [1] M_DP_TB_1 SQ=0 NUM=4 T=0 P/N=0 CT=<spon> ORG=<0> CA=<1>
115: DIQ=<OFF Q=OK> BT7=<29.01.20 11:38:04.980 STD>
116: DIQ=<OFF Q=OK> BT7=<29.01.20 11:38:04.980 STD>
117: DIQ=<OFF Q=OK> BT7=<29.01.20 11:38:04.981 STD>
118: DIQ=<OFF Q=OK> BT7=<29.01.20 11:38:04.981 STD>
(2): >> 15.527 [1] M_ME_NA_1 SQ=0 NUM=4 T=0 P/N=0 CT=<spon> ORG=<0> CA=<2>
142: NVA=<27944> QDS=<OK>
143: NVA=<27968> QDS=<OK>
144: NVA=<28013> QDS=<OK>
145: NVA=<28095> QDS=<OK>
(2): >> 15.527 [1] M_DP_TB_1 SQ=0 NUM=1 T=0 P/N=0 CT=<spon> ORG=<0> CA=<1>
114: DIQ=<OFF Q=OK> BT7=<29.01.20 11:38:06.982 STD>
(2): >> 15.527 [1] M_ME_NC_1 SQ=0 NUM=2 T=0 P/N=0 CT=<spon> ORG=<0> CA=<2>
135: SFP=<267> QDS=<OK>
136: SFP=<140> QDS=<OK>
(2): >> 15.527 [1] M_SP_TB_1 SQ=0 NUM=1 T=0 P/N=0 CT=<spon> ORG=<0> CA=<133>
7750142: SIQ=<OFF Q=OK> BT7=<29.01.20 11:38:07.430 STD>
29.01.20 11:38:15 ERROR: ASDU from CA=133, unknown CA or received on unexpected connection !
(2): >> 15.527 [1] M_DP_TB_1 SQ=0 NUM=2 T=0 P/N=0 CT=<spon> ORG=<0> CA=<2>
118: DIQ=<ON Q=OK> BT7=<29.01.20 11:38:07.981 STD>
119: DIQ=<ON Q=OK> BT7=<29.01.20 11:38:07.981 STD>
(2): >> 15.527 [1] M_ME_NC_1 SQ=0 NUM=3 T=0 P/N=0 CT=<spon> ORG=<0> CA=<2>
137: SFP=<120> QDS=<OK>
138: SFP=<226> QDS=<OK>
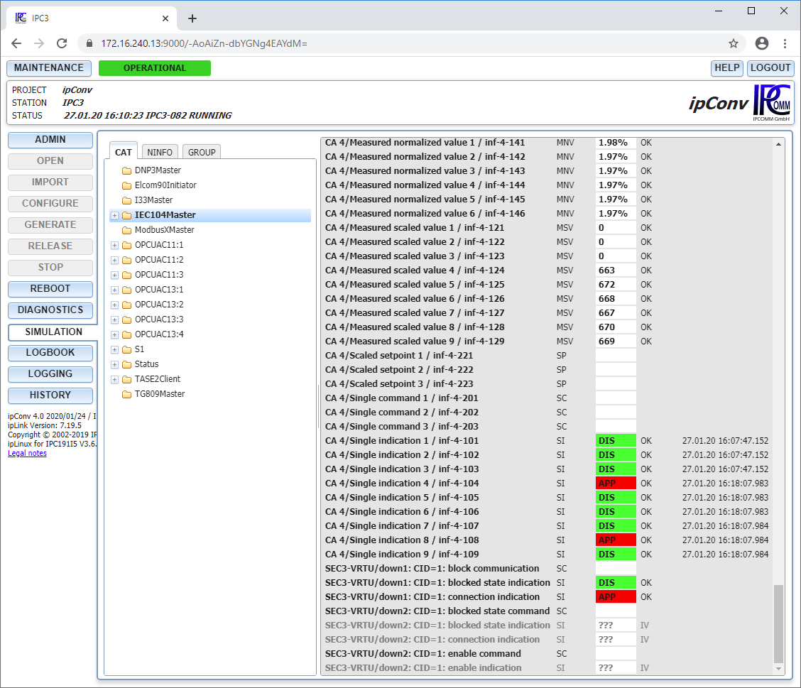
ipConv is capable of representing and simulating all signals in a simple project-specific form, a functionality which is particularly useful for signal tests during commissioning. This greatly facilitates tracking down wiring and configuration errors.
All data points can be shown in a hierarchical form defined by the configuration. Names, nesting depth and signal range can be freely chosen and configured for each project. This enables personnel not familiar with ipConv or the relevant protocol to access information.
The signal name, information type, value, quality identifier and time stamp (if available) are shown.
At the same time, data and commands can be simulated directly in the web browser. This functionality is very useful, if only one communication partner is connected (control station or RTU). Pretests can thus eliminate most configuration errors, even if the complete communication path is not yet available.
To meet even increased security requirements, ipConvOPC is fully capable of redundancy in combination with a second device.
With redundant protocol converters, reliability can be ensured, based on the "hot standby" principle. At any one time only one device assumes the active role, while the passive device monitors the active one and takes the initiative if it fails.
This minimizes downtime due to maintenance work or component and interface outages, for example.
The redundancy coupling can be realized via Ethernet as well as over serial connections. If separate serial communication connections must be connected to both redundant devices, the CS channel switch will be applied.
